728x90
반응형
패키지
클래스를 통합 관리할 목적으로 패키지(package)를 사용합니다. 이전 포스팅 접근 제한자의 한 종류였던 package와 다른 개념입니다.
예를 들어 Controller만 모아서 관리하거나 Util만 모아서 관리하고자 할 때 패키지를 이용하시면 됩니다. 일종의 폴더(디렉토리)라고 생각하시면 됩니다.
패키지 만들기
소스의 처음에 package문을 사용하여 패키지를 선언합니다. 단, package의 선언은 반드시 소스의 가장 처음 부분이어야 합니다.
package 패키지명;
이클립스로 클래스를 생성하실 때 상단에 Package부분에 사용하실 패키지명을 입력하시고 클래스명을 입력하시면 자동으로 패키지가 생성되고 그 패키지안에 클래스에 생성됩니다.


패키지 이용
패키지에 포함되어 있는 클래스를 사용하기 위한 방법은 두 가지가 있습니다. 첫 째는 사용할 클래스의 패키지 이름을 모두 적어준다. 둘 째는 import문을 이용한다.
두 가지 방법을 예제로 통해서 알아보도록 하겠습니다.
첫 번째 방법
package com.bluedayj;
public class Package {
public static void main(String[] args) {
java.util.Calendar today = java.util.Calendar.getInstance();
System.out.println(today.get(java.util.Calendar.YEAR) +"년 "
+ (today.get(java.util.Calendar.MONTH) + 1) + "월 "
+ today.get(java.util.Calendar.DATE) + "일"
);
}
}

Calendar 클래스 자바 기본 클래스로 java.util 패키지에 포함되어 있습니다. 클래스를 사용하실려면 패키지까지 포함해서 사용하셔야 합니다.
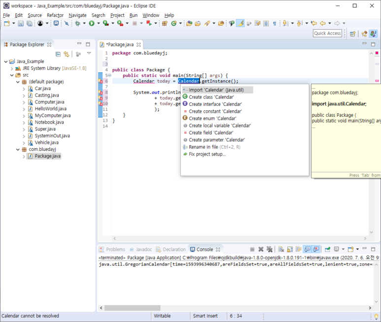
두 번째 방법
패키지 없이 클래스만 입력하면 아래와 같이 오류가 발생합니다.

해당 클래스에 마우스를 오버하면 import할 패키지 목록이 나옵니다. 사용하실 패키지를 선택합니다.


import문을 이용하여 클래스의 패키지를 적어주면 클래스 사용 시 패키지명을 적지 않아도 됩니다. 참 쉽죠!!!
728x90
반응형
'프로그래밍 언어 > 자바' 카테고리의 다른 글
| 자바 클래스와 객체 #5 (0) | 2022.09.12 |
|---|---|
| 자바 클래스와 객체 #4 (0) | 2022.09.11 |
| 자바 클래스와 객체 #2 (0) | 2022.09.11 |
| 자바 클래스와 객체 #1 (0) | 2022.09.11 |
| [자바] for문을 이용한 삼각형 만들기 (0) | 2022.09.09 |